CodeMaster - Mobile Coding IDE

Professional code browsing and development tool for iOS platforms, specifically designed for developers

CodeMaster integrates multiple practical tools, supports multiple programming languages, and provides complete mobile code browsing, editing, management, and auxiliary development capabilities. Transform your iOS device into a powerful coding environment with desktop-level functionality.

📁 File Management & Browser

Supports WiFi and WebDAV file transfer between devices, quick access to code files on mobile, supports cross-screen programming, and allows access to files on mobile via URL for code editing. Intuitive directory management interface, supports preview of multiple file formats, and simultaneously supports viewing, editing, decompression, and compression of various documents.

✏️ Advanced Code Editor

Integrates the VS Code core Monaco editor, delivering a desktop-level editing experience. Supports multi-language syntax highlighting, intelligent code completion and suggestions, and allows customization of multiple editor themes to suit usage habits.

🐙 GitHub Integration

Search for open-source projects and specific code snippets, browse trending projects on the platform. Supports browsing personal profiles and repositories, and enables direct editing of project code on mobile devices, seamlessly connecting to open-source development.

🛠️ Code Tools

Store and manage frequently used code snippets for quick insertion, built-in code comparison tool to contrast version differences, provide multi-language code execution environment and hundreds of code template libraries for various languages, enhancing development efficiency.

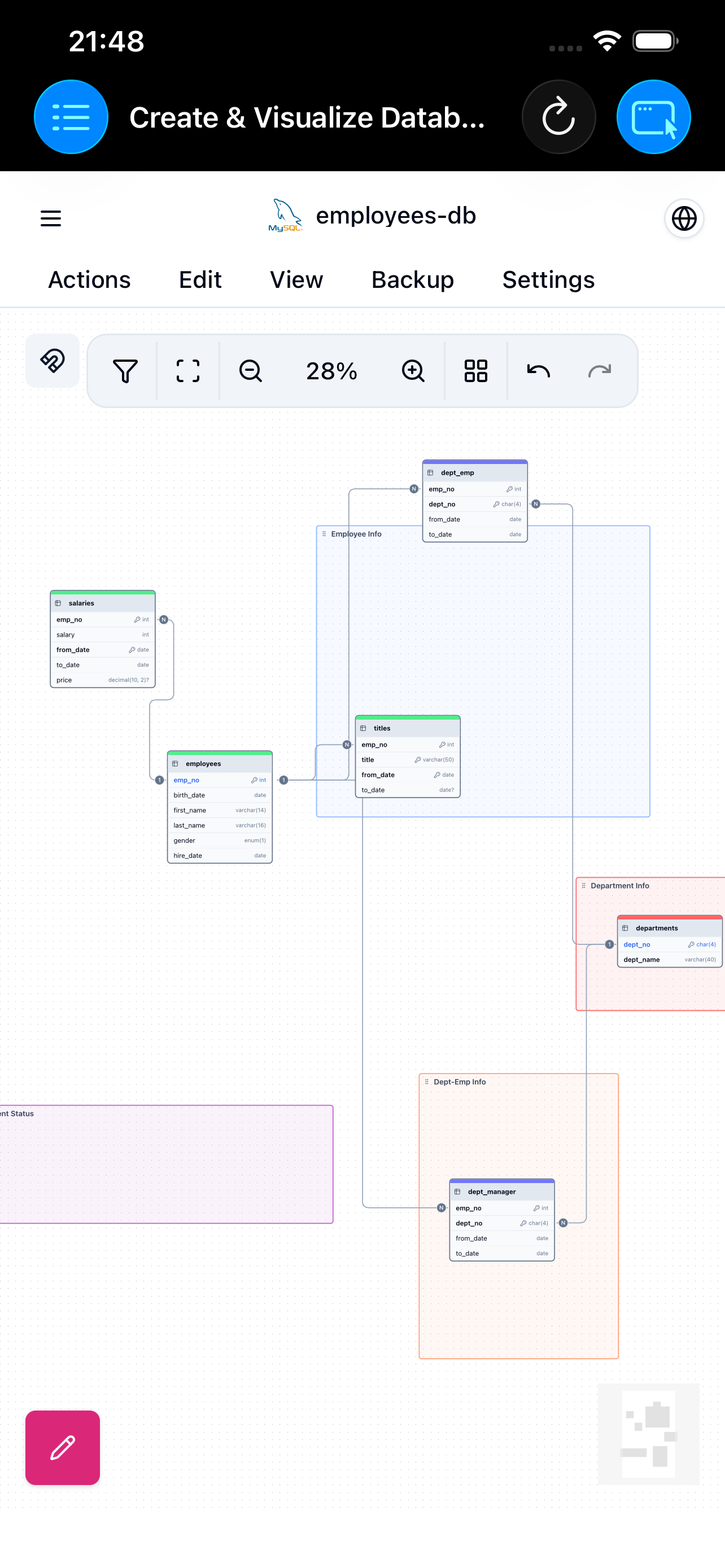
🗄️ Database Design

Built-in database design tool supporting MySQL and other types of database design. Graphical display of data content, equipped with SQL editor, can directly write and execute MySQL statements, convenient database management.

🌐 Remote Connection

Built-in SSH client to connect to remote servers, supports secure SFTP file transfer, allows direct management of remote server files from mobile devices, enabling remote operations anytime, anywhere.

App Screenshots

CodeMaster Editor Interface
CodeMaster File Manager
CodeMaster GitHub Integration
CodeMaster Code Tools
CodeMaster Database Tools
CodeMaster Terminal